Florida Department of Transportation
Florida Statewide and Regional ITS Architectures

Florida ITS Architecture Banner
 

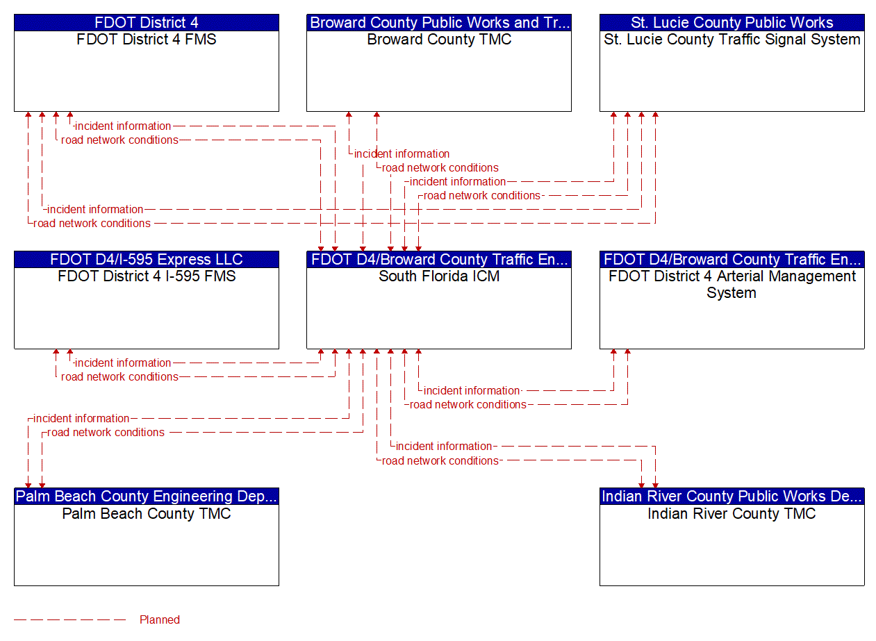
TM09: Integrated Decision Support and Demand Management (South Florida ICM) Diagrams

There are two diagrams below that represent this service package. The first is an interconnect diagram that just shows what elements are connected to each other. The second is an information flow diagram that shows the information flowing between the connected elements.

TM09: Integrated Decision Support and Demand Management (South Florida ICM) Interconnect Diagram

Service Graphic: Integrated Decision Support and Demand Management (South Florida ICM)

TM09: Integrated Decision Support and Demand Management (South Florida ICM) Information Flow Diagram

Service Graphic: Integrated Decision Support and Demand Management (South Florida ICM)

Last Updated 9/29/2022