Florida Department of Transportation
Florida Statewide and Regional ITS Architectures

Florida ITS Architecture Banner
 

FDOT SunGuide Software GIS and AI NextGen Enhancements (GANE) Diagrams

There are two diagrams below that represent this project. The first is an interconnect diagram that just shows what elements are connected to each other. The second is an information flow diagram that shows the information flowing between the connected elements.

FDOT SunGuide Software GIS and AI NextGen Enhancements (GANE) Interconnect Diagram

Project Interconnect Diagram: County City and Local Traffic Engineering

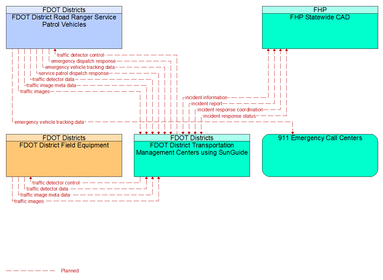
FDOT SunGuide Software GIS and AI NextGen Enhancements (GANE) Information Flow Diagram

Project Information Flow Diagram: County City and Local Traffic Engineering

Last Updated 9/15/2025